Notez cet article :
4/5 | 25 avis
Cet article vous a été utile ?
Oui
Non
Vous avez noté 0 étoile(s)
Sommaire
Procédure
Cette documentation vous explique comment mettre en ligne les fichiers de votre site Internet sur votre hébergement web LWS à l’aide d’un logiciel FTP.
Vous allez apprendre à récupérer vos identifiants FTP, configurer votre logiciel de connexion, transférer les fichiers de votre site sur votre hébergement et vérifier que votre site s’affiche correctement en ligne.
Cette documentation s’adresse à toute personne qui dispose d’un hébergement web et qui souhaite publier manuellement les fichiers de son site Internet par FTP.
Elle est valable quel que soit votre panneau de contrôle, dès lors que vous disposez de vos paramètres FTP.
La procédure de publication est ensuite la même dans son principe, quel que soit le panneau utilisé. Seule la méthode pour retrouver vos identifiants et paramètres FTP change selon l’interface.
Avant de mettre votre site en ligne, assurez-vous de disposer des éléments suivants :
Logiciel recommandé
Le logiciel recommandé dans cette documentation est FileZilla, car il est largement utilisé et simple à prendre en main.
Alternatives populaires
Le FTP est une méthode de transfert de fichiers entre votre ordinateur et votre hébergement web.
Il permet par exemple de :
En pratique, vous préparez votre site sur votre ordinateur, puis vous utilisez un logiciel FTP pour l’envoyer sur votre hébergement.
Avant de pouvoir publier votre site, vous devez récupérer les informations de connexion à votre espace FTP.
Ces paramètres sont les suivants :
Le chemin pour retrouver ces paramètres dépend de votre panneau de contrôle.
Documentation adaptée selon votre panneau
Si votre nom de domaine ne pointe pas encore vers votre hébergement, il peut être nécessaire d’utiliser l’adresse IP du serveur à la place du nom de domaine pour la connexion FTP.
Avant la mise en ligne, vérifiez que les fichiers de votre site sont prêts sur votre ordinateur.
Selon votre site, cela peut être :
index.html et ses dossiers associés ;index.php ;Vérification importante
Votre page d’accueil doit généralement être nommée index.html ou index.php (voir default.aspx pour les sites ASP)
Si votre page d’accueil porte un autre nom, votre site peut ne pas s’afficher correctement, même si les fichiers ont bien été transférés.
Bon réflexe
Placez tous les fichiers de votre site dans un dossier clair sur votre ordinateur avant de commencer.
Cela vous évitera d’envoyer par erreur des fichiers inutiles ou incomplets.
Installez le logiciel FTP de votre choix sur votre ordinateur :
Une fois l’installation terminée, ouvrez le logiciel.
FileZilla est un logiciel gratuit très connu, adapté à la mise en ligne de sites web par FTP.
Il permet de se connecter rapidement à un hébergement et de transférer facilement des fichiers entre votre ordinateur et le serveur.
1. Dans FileZilla, ouvrez le Gestionnaire de sites en haut à gauche.

2. Cliquez sur Nouveau site.

Donnez-lui un nom simple, par exemple :
3. Complétez ensuite les champs avec les informations récupérées depuis votre panneau de contrôle.

ftp.votredomaine.tld ou l’adresse IP du serveur4. Cliquez sur Connexion selon le comportement souhaité.
5. Lors de la première connexion, il est possible qu’une fenêtre liée au certificat de sécurité s’affiche.

Dans ce cas, confirmez la connexion si les informations correspondent bien à votre serveur.

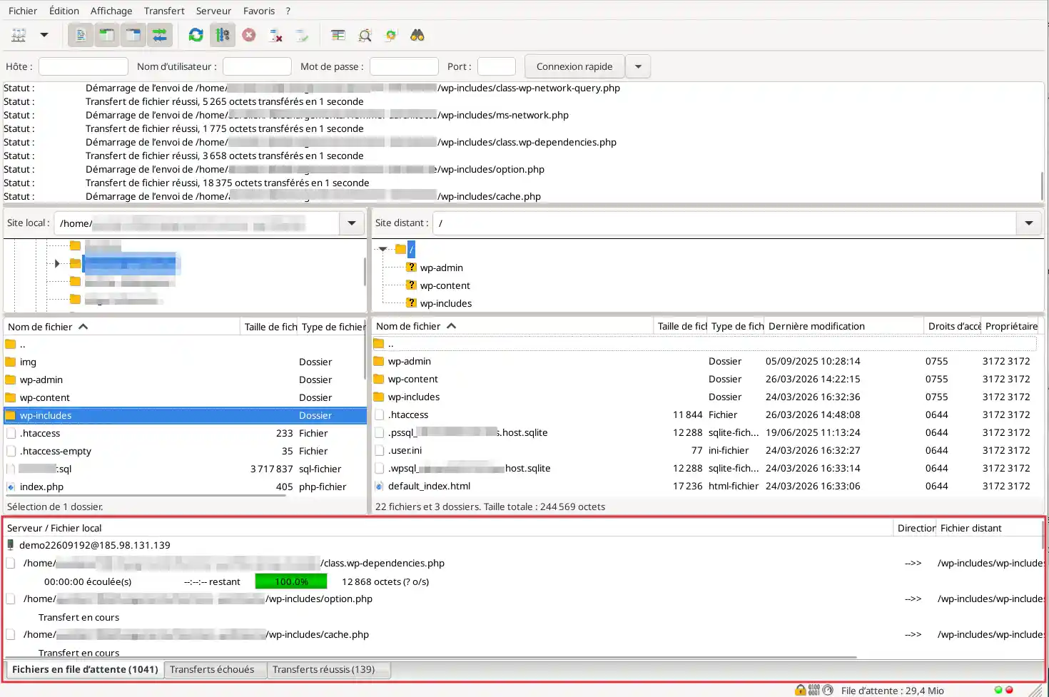
Une fois connecté, FileZilla affiche généralement deux grandes zones :
Pour mettre votre site en ligne, vous devez envoyer les fichiers depuis la gauche vers la droite.
1. Dans la partie gauche de FileZilla, ouvrez le dossier contenant les fichiers de votre site.

2. Dans la partie droite, ouvrez le dossier de destination de votre site sur l’hébergement.

Vous devez publier les fichiers dans le dossier web prévu pour l’affichage du site.
Le nom exact de ce dossier peut varier selon l’hébergement ou le panneau de contrôle. C’est justement pour cette raison que la récupération des paramètres et l’identification du bon emplacement doivent être vérifiées dans la documentation de votre environnement.
3. Sélectionnez les fichiers de votre site dans la partie gauche, puis :

4. Patientez pendant le transfert
Attendez que tous les fichiers soient transférés.

Le temps nécessaire dépend :
5. Vérifiez qu’aucune erreur n’est signalée
Une fois le transfert terminé, assurez-vous que les fichiers apparaissent bien dans la partie droite et qu’aucune erreur bloquante n’est affichée dans la file de transfert.
Si votre hébergement contient déjà un site ou une page par défaut, il est possible que vous deviez remplacer les fichiers déjà présents.
Avant de remplacer des fichiers
Il est fortement conseillé de :
LWS propose par ailleurs une documentation dédiée à la sauvegarde des fichiers web, ce qui en fait une étape pertinente avant toute modification importante.
Si FileZilla demande confirmation
Lorsque FileZilla détecte qu’un fichier existe déjà, il peut vous demander si vous souhaitez :

Lisez attentivement la fenêtre avant de valider.
Cyberduck est une alternative populaire à FileZilla.
Son interface est souvent perçue comme plus simple, notamment pour les utilisateurs qui veulent aller à l’essentiel.
1. Lancez le logiciel.
2. Cliquez sur le bouton permettant d’ouvrir une nouvelle connexion.

3. Renseignez les paramètres FTP (1)
Indiquez :

4. Connectez-vous au serveur en cliquant sur le bouton "Connecter" (2)
5. Si une nouvelle fenêtre vous indique que la connexion est non sécurisée, cliquez sur l'onglet "continuer".

5. Une fois connecté, accédez au dossier qui doit contenir les fichiers du site. (1)

6. Glissez les fichiers de votre site dans la fenêtre de Cyberduck ou cliquez sur le bouton "Téléverser" (2) puis sélectionnez les fichiers sur votre ordinateur.
7. Vérifiez que tous les fichiers ont bien été envoyés avant de fermer le logiciel.
WinSCP est une autre alternative très populaire, en particulier sous Windows.
Il permet lui aussi de se connecter en FTP et de gérer les fichiers de votre hébergement web.
1. Lancez le logiciel.
2. Dans l’écran d’accueil, créez une nouvelle connexion.
3. Saisissez les paramètres
Renseignez :

4. Validez la connexion.
5. Comprenez l’interface
Comme dans FileZilla :

6. Transférez les fichiers de votre site vers le dossier web de destination sur le serveur. en glissant les éléments de la gauche vers la droite
7. Attendez que le transfert soit complètement terminé avant de fermer WinSCP.
Une fois les fichiers envoyés, vous devez vérifier que votre site est bien accessible en ligne.
1. Ouvrez votre navigateur
Saisissez votre nom de domaine dans votre navigateur Internet.
2. Contrôlez le résultat affiché
Votre site doit maintenant s’afficher.
Le résultat attendu est le suivant :
3. Si votre site ne s’affiche pas encore
Vérifiez les points suivants :
index.html ou index.php ;4. Si le domaine vient d’être être configuré
Si vous venez de modifier la configuration DNS ou le rattachement de votre domaine, l’affichage peut ne pas être immédiat. Un délai de propagation de quelques heures doit être observé avant de vérifier que tout fonctionne.
Vérifiez d’abord :
Une simple erreur de saisie peut empêcher toute connexion.
Si votre domaine ne pointe pas encore vers le bon serveur
Essayez la connexion avec l’adresse IP du serveur à la place du nom de domaine.
Lors de la première connexion, votre logiciel peut afficher un avertissement lié au certificat de sécurité.
Si les informations correspondent bien à votre hébergement, vous pouvez valider la connexion.
Dans ce cas :
Ce problème provient souvent de l’un des cas suivants :
Que faire ?
Cela peut venir :
À faire
Dans ce cas, retournez vers la documentation adaptée à votre panneau :
1. Ouvrez votre logiciel FileZilla, cliquez sur l'onglet "Fichier" puis sur "Gestionnaire de site"
2. Cliquez sur l'onglet "Paramètres de transfert", cochez la case "Passif" puis cliquez sur "Ok" afin de sauvegarder votre choix.
Dans certains cas, vous pouvez avoir l'erreur suivante :
Command: MLSD Error:
Connecion timed ut after 20 seconds of inactivity Error: Failed to retrive directory listing
The TLS connection was non-properly terminated
Si c'est le cas, il est nécessaire de désactiver TLS sur votre logiciel FTP FileZilla.
Avant la mise en ligne
Après la mise en ligne
Vous savez maintenant comment publier un site Internet par FTP à l’aide d’un logiciel dédié.
La méthode recommandée consiste à utiliser FileZilla, mais vous pouvez aussi employer Cyberduck ou WinSCP si vous préférez.
Dans tous les cas, le principe reste identique :
Si votre site ne s’affiche pas immédiatement, vérifiez d’abord le dossier de publication, le nom du fichier d’accueil et le rattachement de votre domaine à l’hébergement.
Notez cet article :
4/5 | 25 avis
Cet article vous a été utile ?
Oui
Non
1mn de lecture
Comment effectuer une sauvegarde FTP des fichiers Web de votre site ?
Bonjour,
Merci de nous avoir contactés concernant votre problème de formulaire de contact sur votre site web. Il semblerait que vous rencontriez une erreur 403, qui est généralement liée à des problèmes d'autorisation sur votre serveur.
Voici quelques étapes que vous pouvez suivre pour résoudre ce problème :
Si vous avez besoin d'aide supplémentaire pour résoudre ce problème, n'hésitez pas à nous contacter via notre service de support disponible depuis votre espace client. Nous serons heureux de vous aider à résoudre ce problème et à mettre en ligne votre site. (https://aide.lws.fr/a/268)
Bonjour,
Je vous remercie pour votre message.
Ce type de problème nécessite l'ouverture d'une demande d'assistance technique auprès de notre équipe dédiée, pour ce faire, je vous invite à suivre cette documentation afin que nous puissions éventuellement trouver une solution à votre problème.
Dans l'attente, je vous remercie pour votre attention et reste à votre disposition pour toute autre question ou complément d'information.
Cordialement, L'équipe LWS.
Bonjour,
Je vous remercie pour votre message.
Je comprends que vous souhaitiez connaitre les différences entre le gestionnaire de fichier et l'utilisation de FileZilla avec votre serveur FTP.
Il faut savoir que vous pouvez effectuer les mêmes opérations, sauf que le gestionnaire de fichier en PHP dispose de limitation par rapport à FileZilla, notamment sur la taille des fichiers, idéal pour la gestion de masse de fichiers ou le transfert rapide de gros fichiers.
Je vous remercie pour votre attention et reste à votre disposition pour toute autre question ou complément d'information.
Cordialement, L'équipe LWS
Bonjour Monsieur,
Si vous avez perdu les paramètres de connexion pour FileZilla, vous pouvez facilement modifier le mot de passe de votre compte FTP à tout moment via votre espace client. Nous vous invitons à consulter la documentation suivante pour vous guider dans cette procédure : https://aide.lws.fr/a/571
Je vous remercie pour votre attention et reste à votre disposition pour toute autre question ou complément d'information.
Cordialement, L'équipe LWS